Security
Introduction
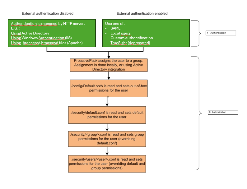
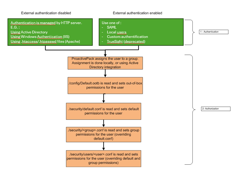
The security of ProactivePack uses a system of users and groups to determine what permission users have in the product.
Users are first authenticated using one of the following mecanisms :
- Internal autentication :
- Performed at the level of the HTTP server using authentication features of Apache or IIS (Active Directory, htaccess,…)
- External authentication :
- Local authentication – simple solution where users are stored in ProactivePack
- SAML
- Custom
- TSPS – using the BMC TrueSight presentation server authentication (deprecated)
After users are authenticated they are assigned to one group by ProactivePack. This assignment can be done using local user-to-roup associations, or by integrating with a directory service, or a custom mapping mechanism based on a script or a PHP function.
Groups provide permissions on modules, actions within modules, and specific options within actions.
Specific, individual user permissions can be set to override group-level permissions everywhere. This is an advanced configuration that can only be performed from a text editor.
The overall process is defined on this figure:
i Modifications to the file Default.ootb are not supported.
Authentication
ProactivePack relies on the web server for user authentication. In the simplest configurations, user authentication can be achieved using the “htaccess” feature of apache or the “basic authentication” feature of IIS. Other authentication mechanisms can of course be implemented, depending on what your web server supports and what your requirements are.
Local authentication
This is the default mechanism – users and passwords are stored locally in the ProactivePack software.
This mechanism also works as a fallback when SAML authentication is used and REST API usage is required. For more details, consult ProactivePack support.
SAML authentication
To enable SAML authentication :
1. The parameter ExternalAuth, ExternalAuthType and ExternalLoginURL must be set in the Global Configuration. See that section for details.
2. The SAML metadata must be imported in ProactivePack. To do so, navigate to Administration -> ProactivePack -> Global -> Then click on the 3-dots menu and select “Load a SAML XML file” :

3. All other authentication mechanisms (htaccess, AD, etc) on the http server must be disabled.
i The SAML authentication only provides for user authentication. Once authentication is done, group association is done in ProactivePack, see section below.
Custom authentication
It is possible to overwrite the user passed by the authentication using the “UserOverwrite” parameter of the global configuration.
The format of the UserOverwrite must be as follows :
UserOverwrite =custom:<php file name>:<php function name>
The php file must be placed under $PRODUCT_HOME/data/Global and it must contain the function <php function name>
The PHP function itself takes no argument, and must return a valid user name.
Example
From an actual implementation: the user first authenticates against an enteprise portal, and once done, the portal inserts the user id in the request headers (header name "uid").
To implement this, we need :
- a PHP function that extracts the user id from the headers and returns it. The function is stored in a file named "GetUser.php" under data/Global :
GetUser.php :
function GetUser()
{
$headers = apache_request_headers();
if (isset($headers["uid"]) and ! empty($headers["uid"]))
{
$User = $headers["uid"];
}
else
{
$User = "guest";
}
return $User;
}
2. a reference to that function in the ProactivePack configuration - add the following line to the Global configuration of ProactivePack.
UserOverwrite =custom:GetUser.php:GetUser
TrueSight authentication
If you still use BMC TrueSight (10.x or 11.x), you can use TrueSight to authenticate users in ProactivePack.
To enable BMC TrueSight authentication :
1. The parameter ExternalAuth, ExternalAuthType and ExternalLoginURL must be set in the Global Configuration. See that section for details.
2. All other authentication mechanisms (htaccess, AD, etc) on the http server must be disabled.
User Groups
You can create and use as many user groups as you need.
To create a new group, navigate to “ProactivePack Administration” => “Groups” then click on the plus sign beside the existing groups and provide a name to the new group.

By default, the “Admins” (i.e. full access), “Guest” (i.e. restricted, read-only access) and AccessDenied (i.e. no access) groups are referenced.
Group association
Once authenticated, the user is associated to one (and only one) user group. There are several options to retrieve the group to which the authenticated user belongs, which are described below.
The option used is set by the parameter UserToGroupFile in $PRODUCT_HOME/config/Global.conf (or $PRODUCT_HOME/config/custom/Global.conf)
Regardless of the method, If no group is found for the user, the user is placed in the DefaultGroupName (defined in Global parameters, “Guest” by default) group and will therefore have the permissions set for that group.
Default mechanism – file based
By default, user-group associations are stored in the file $PRODUCT_HOME/security/UserGroup.conf, under the format (one association per line):
user:group
To use this default mechanism, the value of the UserToGroupFile in Global.conf must be (default):
UserToGroupFile=file:security/UserGroup.conf
Using a command output
As an alternative to using the file-based mechanisms above, you may prefer to use the output of a command to determine to which group the user belongs. This can be used e.g. to query a directory service, etc. and associate the user to an externally defined group.
In this mode:
- The user name is passed as argument to the script.
- The script must return one or more lines of the format user:group to the standard output.
- ProactivePack will then use the first encountered occurrence (case insensitively) of the user will be used to determine to which group she belongs.
In this mode, the value of UserToGroupFile in Global.conf is:
UserToGroupFile=cmd:<relative path to script>
File must be executable by the http server user. Paths are relative to $PRODUCT_HOME.
For example (here on Windows):

Using ActiveDirectory
Introduction
The script GetADUserGroups.pl is provided to associate users to groups based on an active directory (AD) query .
By default, the AD groups must be created with the same name in ProactivePack, but a mapping mechanism is provided to translate AD group names into ProactivePack groupnames.
The script:
- Takes as argument the name of the authenticated user.
- Queries one or more directory servers to retrieve the groups of that user.
- Verifies if the user belongs to a directory group that exists as a local ProactivePack group.
o If yes, the script returns that group,
o else the default guest group is returned. Mapping directives can be used to translate the AD group name into a ProactivePack group name
Configuration
The configuration file PPACKLDAPSearchGroup.conf located under $PRODUCT_HOME/Tools/etc must be edited.
|
Parameter |
Description |
Default/typical value |
|
[Global] Section |
||
|
AuthenticationSearchOrder
|
This is useful in case you want to combine locally defined user/group associations with directory defined user/group associations. Determines in what order the user/group association is done : if set to “Ldap,file”, the groups retrieved from the directory will prevail over the groups retrieved from the UserGroup.conf file. |
Ldap,file |
|
DefaultLDAPGroups |
Defaulf value returned if no ProactivePack usergroup was find running LDAP queries |
Guests |
|
LDAPMemberOfAttribute |
Name of the directory attribute that identifies the ‘memberOf’ attribute. Can be overwrite on each LDAP definition. |
memberOf |
|
LDAPUserAttribute |
Name of the directory attribute that identifies the user. Can be overwrite on each LDAP definition. |
sAMAcoountName |
|
PPACKDocumentRoot |
Location of the ProactivePack installation directory ($PRODUCT_HOME) |
/data/WWRoot/ProactivePack |
|
StopOnFirstMatchingLDAP |
Authentication will stop on first LDAP server where user is found or parse all LDAP servers |
1 |
|
UserGroupPriority |
In case a user belongs to multiple AD groups, this parameter can be used to determine which one should be preferred. Must contain a comma separated list of groups. |
Admins,N3Team,N2Team |
|
[LDAP specific] Section |
||
|
LDAPBaseDN |
Base DN in the directory |
DN=DCexample,DC=com |
|
LDAPBindHost |
Hostname of the directory server |
|
|
LDAPBindUserName |
Name of a user with browsing permissions on the directory |
|
|
LDAPBindUserPassword |
Password of that user. See details below to encrypt. |
|
|
LDAPMemberOfAttribute |
Name of the directory attribute that identifies the ‘memberOf’ attribute. |
memberOf |
|
LDAPSearchFilter |
Filter string used in the query |
(objectClass=group) |
|
LDAPUserAttribute |
Name of the directory attribute that identifies the user. |
sAMAcoountName |
|
[GroupMapping] Section |
||
|
<name of the AD group as retrieved by the LDAP query> |
The [GroupMapping] section can be used to map the AD group name (this is case sensitive) into ProactivePack group names (also case sensitive). If no mapping entry is found for the AD group, the assumption is that there is a ProactivePack group with the same name. |
<name of the corresponding ProactivePack group> |
Password management
By default, the AD user password is stored in cleartext in the configuration file. To use an encrypted (3DES) password, use the utility EncryptPassword.pl under $PRODUCT_HOME/Tools/bin.
Example:

Copy and paste the encrypted password in to the file PPACKLDAPSearchGroup.conf as a value of the LDAPBindUserPassword parameter.
Using an encrypted password requires the perl Crypt::CBC module.
Enabling
To enable the script:
- Set the value of the UserToGroupFile parameter of in the global configuration :
o Windows :
§ UserToGroupFile=cmd:./Tools/bin/GetADUserGroups.cmd
o Linux
§ UserToGroupFile=cmd:./Tools/bin/GetADUserGroups.pl
Using a custom PHP function
In some specific situations, for example if ProactivePack is installed behind an entry server, the user group may be available e.g. within a server variable.
In such situations it is possible to use a custom PHP function to retrieve the user group;
The format of the UserToGroupFile is in that case as follows :
o UserToGroupFile=custom:<php file name>:<php function name>
The php file must be placed under $PRODUCT_HOME/data/Global and it must contain the function <php function name>
The PHP function itself takes the user name as unique argument, and must return a user group name.
Permissions
After a user is assigned to a group, permissions are computed based on the settings set within the group.
For a given user, 4 files can be read, if they exist, in that order, each file content overriding preceding ones.
1. Default.ootb : out of box permissions – do NOT edit.
2. Default.conf (“Default” group) : default permissions, may be edited. Overrides out-of-box permissions
3. <Group Name>.conf: group level permissions. They override default permissions.
4. users/<User Name>.conf: user level permissions.
For example, for the Calendar module, we may have under $PRODUCT_HOME/security :
Default.ootb:
[Calendar]
Configure="0"
Add="0"
View="1"
Delete="0"
Default.conf:
[Calendar]
Configure="0"
Add="0"
View="0"
Delete="0"
Admins.conf:
[Calendar]
Configure="1"
Add="1"
View="1"
Delete="1"
users/Mike.conf:
[Calendar]
View="1"
Which translates as:
- Out-of-box (default.ootb) all users can view the calendars.
- This is overridden in the default group – no permissions are provided.
- However members of the Admins group do have access to those options.
- User Mike (whichever group he belongs to) also has read (view) access.
Check the documentation for each module for details.
